37 KiB
AdGuard Home Technical Document
The document describes technical details and internal algorithms of AdGuard Home.
Contents:
- First startup
- Installation wizard
- "Get install settings" command
- "Check configuration" command
- Disable DNSStubListener
- "Apply configuration" command
- Updating
- Get version command
- Update command
- TLS
- API: Get TLS configuration
- API: Set TLS configuration
- Device Names and Per-client Settings
- Per-client settings
- Get list of clients
- Add client
- Update client
- Delete client
- API: Find clients by IP
- Enable DHCP server
- "Show DHCP status" command
- "Check DHCP" command
- "Enable DHCP" command
- Static IP check/set
- Add a static lease
- API: Reset DHCP configuration
- DNS general settings
- API: Get DNS general settings
- API: Set DNS general settings
- DNS access settings
- List access settings
- Set access settings
- Rewrites
- API: List rewrite entries
- API: Add a rewrite entry
- API: Remove a rewrite entry
- Services Filter
- API: Get blocked services list
- API: Set blocked services list
- Statistics
- API: Get statistics data
- API: Clear statistics data
- API: Set statistics parameters
- API: Get statistics parameters
- Query logs
- API: Get query log
- API: Set querylog parameters
- API: Get querylog parameters
- Filtering
- Filters update mechanism
- API: Get filtering parameters
- API: Set filtering parameters
- API: Refresh filters
- API: Add Filter
- API: Set URL parameters
- API: Delete URL
- API: Domain Check
- Log-in page
- API: Log in
- API: Log out
- API: Get current user info
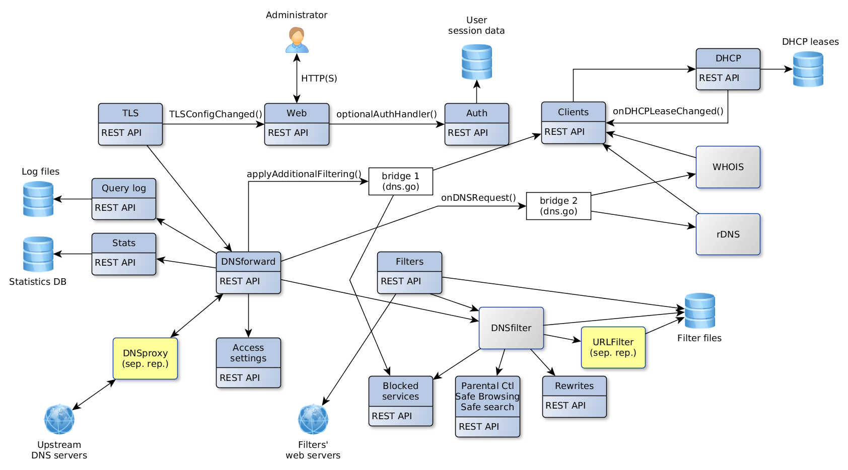
Relations between subsystems
First startup
The first application startup is detected when there's no .yaml configuration file.
We check if the user is root, otherwise we fail with an error.
Web server is started up on port 3000 and automatically redirects requests to / to Installation wizard.
After Installation wizard steps are completed, we write configuration to a file and start normal operation.
Installation wizard
This is the collection of UI screens that are shown to a user on first application startup.
The screens are:
- Welcome
- Set up network interface and listening ports for Web and DNS servers
- Set up administrator username and password
- Configuration complete
- Done
Algorithm:
Screen 2:
- UI asks server for initial information and shows it
- User edits the default settings, clicks on "Next" button
- UI asks server to check new settings
- Server searches for the known issues
- UI shows information about the known issues and the means to fix them
- Server applies automatic fixes of the known issues on command from UI
Screen 3:
- UI asks server to apply the configuration
- Server restarts DNS server
"Get install settings" command
Request:
GET /control/install/get_addresses
Response:
200 OK
{
"web_port":80,
"dns_port":53,
"interfaces":{
"enp2s0":{"name":"enp2s0","mtu":1500,"hardware_address":"","ip_addresses":["",""],"flags":"up|broadcast|multicast"},
"lo":{"name":"lo","mtu":65536,"hardware_address":"","ip_addresses":["127.0.0.1","::1"],"flags":"up|loopback"},
}
}
If interfaces.flags doesn't contain up flag, UI must show (Down) status next to its IP address in interfaces selector.
"Check configuration" command
Request:
POST /control/install/check_config
{
"web":{"port":80,"ip":"192.168.11.33"},
"dns":{"port":53,"ip":"127.0.0.1","autofix":false},
"set_static_ip": true | false
}
Server should check whether a port is available only in case it itself isn't already listening on that port.
If set_static_ip is true, Server attempts to set a static IP for the network interface chosen by dns.ip setting. If the operation is successful, static_ip.static setting will be yes. If it fails, static_ip.static setting will be set to error and static_ip.error will contain the error message.
Server replies on success:
200 OK
{
"web":{"status":""},
"dns":{"status":""},
"static_ip": {
"static": "yes|no|error",
"ip": "<Current dynamic IP address>", // set if static=no
"error": "..." // set if static=error
}
}
If static_ip.static is no, Server has detected that the system uses a dynamic address and it can automatically set a static address if set_static_ip in request is true. See section Static IP check/set for detailed process.
Server replies on error:
200 OK
{
"web":{"status":"ERROR MESSAGE"},
"dns":{"status":"ERROR MESSAGE", "can_autofix": true|false},
}
Disable DNSStubListener
On Linux, if 53 port is not available, server performs several additional checks to determine if the issue can be fixed automatically.
Phase 1
Request:
POST /control/install/check_config
{
"dns":{
"port":53,
"ip":"127.0.0.1",
"autofix":false
}
}
Check if DNSStubListener is enabled:
systemctl is-enabled systemd-resolved
Check if DNSStubListener is active:
grep -E '#?DNSStubListener=yes' /etc/systemd/resolved.conf
If the issue can be fixed automatically, server replies with "can_autofix":true
200 OK
{
"dns":{"status":"ERROR MESSAGE", "can_autofix":true},
}
In this case UI shows "Fix" button next to error message.
Phase 2
If user clicks on "Fix" button, UI sends request to perform an automatic fix
POST /control/install/check_config
{
"dns":{"port":53,"ip":"127.0.0.1","autofix":true},
}
Deactivate DNSStubListener and update DNS server address. Create a new file: /etc/systemd/resolved.conf.d/adguardhome.conf (create a /etc/systemd/resolved.conf.d directory if necessary):
[Resolve]
DNS=127.0.0.1
DNSStubListener=no
Specifying "127.0.0.1" as DNS server address is necessry because otherwise the nameserver will be "127.0.0.53" which doesn't work without DNSStubListener.
Activate another resolv.conf file:
mv /etc/resolv.conf /etc/resolv.conf.backup
ln -s /run/systemd/resolve/resolv.conf /etc/resolv.conf
Stop DNSStubListener:
systemctl reload-or-restart systemd-resolved
Server replies:
200 OK
{
"dns":{"status":""},
}
"Apply configuration" command
Request:
POST /control/install/configure
{
"web":{"port":80,"ip":"192.168.11.33"},
"dns":{"port":53,"ip":"127.0.0.1"},
"username":"u",
"password":"p",
}
Server checks the parameters once again, restarts DNS server, replies:
200 OK
On error, server responds with code 400 or 500. In this case UI should show error message and reset to the beginning.
400 Bad Request
ERROR MESSAGE
Updating
Algorithm of an update by command:
- UI requests the latest version information from Server
- Server requests information from Internet; stores the data in cache for several hours; sends data to UI
- If UI sees that a new version is available, it shows notification message and "Update Now" button
- When user clicks on "Update Now" button, UI sends Update command to Server
- UI shows "Please wait, AGH is being updated..." message
- Server performs an update:
- Use working directory from
--work-dirif necessary - Download new package for the current OS and CPU
- Unpack the package to a temporary directory
update-vXXX - Copy the current configuration file to the directory we unpacked new AGH to
- Check configuration compatibility by executing
./AGH --check-config. If this command fails, we won't be able to update. - Create
backup-vXXXdirectory and copy the current configuration file there - Copy supporting files (README, LICENSE, etc.) to backup directory
- Copy supporting files from the update directory to the current directory
- Move the current binary file to backup directory
- Note: if power fails here, AGH won't be able to start at system boot. Administrator has to fix it manually
- Move new binary file to the current directory
- Send response to UI
- Stop all tasks, including DNS server, DHCP server, HTTP server
- If AGH is running as a service, use service control functionality to restart
- If AGH is not running as a service, use the current process arguments to start a new process
- Exit process
- Use working directory from
- UI resends Get Status command until Server responds to it with the new version. This means that Server is successfully restarted after update.
- UI reloads itself
Get version command
On receiving this request server downloads version.json data from github and stores it in cache for several hours.
Example of version.json data:
{
"version": "v0.95-hotfix",
"announcement": "AdGuard Home v0.95-hotfix is now available!",
"announcement_url": "",
"download_windows_amd64": "",
"download_windows_386": "",
"download_darwin_amd64": "",
"download_linux_amd64": "",
"download_linux_386": "",
"download_linux_arm": "",
"download_linux_arm64": "",
"download_linux_mips": "",
"download_linux_mipsle": "",
"selfupdate_min_version": "v0.0"
}
Server can only auto-update if the current version is equal or higher than selfupdate_min_version.
Request:
POST /control/version.json
{
"recheck_now": true | false // if false, server will check for a new version data only once in several hours
}
Response:
200 OK
{
"new_version": "v0.95",
"announcement": "AdGuard Home v0.95 is now available!",
"announcement_url": "http://...",
"can_autoupdate": true
}
If can_autoupdate is true, then the server can automatically upgrade to a new version.
Response when auto-update is disabled by command-line argument:
200 OK
{
"disabled":true
}
It means that update check is disabled by user. UI should do nothing.
Update command
Perform an update procedure to the latest available version
Request:
POST /control/update
Response:
200 OK
Error response:
500
UI shows error message "Auto-update has failed"
Enable DHCP server
Algorithm:
- UI shows DHCP configuration screen with "Enabled DHCP" button disabled, and "Check DHCP" button enabled
- User clicks on "Check DHCP"; UI sends request to server
- Server may fail to detect whether there is another DHCP server working in the network. In this case UI shows a warning.
- Server may detect that a dynamic IP configuration is used for this interface. In this case UI shows a warning.
- UI enables "Enable DHCP" button
- User clicks on "Enable DHCP"; UI sends request to server
- Server sets a static IP (if necessary), enables DHCP server, sends the status back to UI
- UI shows the status
"Show DHCP status" command
Request:
GET /control/dhcp/status
Response:
200 OK
{
"config":{
"enabled":false,
"interface_name":"...",
"gateway_ip":"...",
"subnet_mask":"...",
"range_start":"...",
"range_end":"...",
"lease_duration":60,
"icmp_timeout_msec":0
},
"leases":[
{"ip":"...","mac":"...","hostname":"...","expires":"..."}
...
],
"static_leases":[
{"ip":"...","mac":"...","hostname":"..."}
...
]
}
"Check DHCP" command
Request:
POST /control/dhcp/find_active_dhcp
vboxnet0
Response:
200 OK
{
"other_server": {
"found": "yes|no|error",
"error": "Error message", // set if found=error
},
"static_ip": {
"static": "yes|no|error",
"ip": "<Current dynamic IP address>", // set if static=no
}
}
If other_server.found is:
no: everything is fine - there is no other DHCP serveryes: we found another DHCP server. UI shows a warning.error: we failed to determine whether there's another DHCP server.other_server.errorcontains error details. UI shows a warning.
If static_ip.static is:
-
yes: everything is fine - server uses static IP address. -
no:static_ip.ipcontains the current dynamic IP address which we may set as static. In this case UI shows a warning:Your system uses dynamic IP address configuration for interface <CURRENT INTERFACE NAME>. In order to use DHCP server a static IP address must be set. Your current IP address is <static_ip.ip>. We will automatically set this IP address as static if you press Enable DHCP button. -
error: this means that the server failed to check for a static IP. In this case UI shows a warning:In order to use DHCP server a static IP address must be set. We failed to determine if this network interface is configured using static IP address. Please set a static IP address manually.
"Enable DHCP" command
Request:
POST /control/dhcp/set_config
{
"enabled":true,
"interface_name":"vboxnet0",
"gateway_ip":"192.169.56.1",
"subnet_mask":"255.255.255.0",
"range_start":"192.169.56.3",
"range_end":"192.169.56.3",
"lease_duration":60,
"icmp_timeout_msec":0
}
Response:
200 OK
OK
Static IP check/set
Before enabling DHCP server we have to make sure the network interface we use has a static IP configured.
Phase 1
On Debian systems DHCP is configured by /etc/dhcpcd.conf.
To detect if a static IP is used currently we search for line
interface eth0
and then look for line
static ip_address=...
If the interface already has a static IP, everything is set up, we don't have to change anything.
To get the current IP address along with netmask we execute
ip -oneline -family inet address show eth0
which will print:
2: eth0 inet 192.168.0.1/24 brd 192.168.0.255 scope global eth0\ valid_lft forever preferred_lft forever
To get the current gateway address:
ip route show dev enp2s0
which will print:
default via 192.168.0.1 proto dhcp metric 100
Phase 2 (Raspbian)
Step 1.
To set a static IP address we add these lines to dhcpcd.conf:
interface eth0
static ip_address=192.168.0.1/24
static routers=192.168.0.1
static domain_name_servers=192.168.0.1
- Don't set 'routers' if we couldn't find gateway IP
- Set 'domain_name_servers' equal to our IP
Step 2.
If we would set a different IP address, we'd need to replace the IP address for the current network configuration. But currently this step isn't necessary.
ip addr replace dev eth0 192.168.0.1/24
Phase 2 (Ubuntu)
/etc/netplan/01-netcfg.yaml or /etc/netplan/01-network-manager-all.yaml
This configuration example has a static IP set for enp0s3 interface:
network:
version: 2
renderer: networkd
ethernets:
enp0s3:
dhcp4: no
addresses: [192.168.0.2/24]
gateway: 192.168.0.1
nameservers:
addresses: [192.168.0.1,8.8.8.8]
For dynamic configuration dhcp4: yes is set.
Make a backup copy to /etc/netplan/01-netcfg.yaml.backup.
Apply:
netplan apply
Restart network:
systemctl restart networking
or:
systemctl restart network-manager
or:
systemctl restart system-networkd
Add a static lease
Request:
POST /control/dhcp/add_static_lease
{
"mac":"...",
"ip":"...",
"hostname":"..."
}
Response:
200 OK
Remove a static lease
Request:
POST /control/dhcp/remove_static_lease
{
"mac":"...",
"ip":"...",
"hostname":"..."
}
Response:
200 OK
API: Reset DHCP configuration
Clear all DHCP leases and configuration settings. DHCP server will be stopped if it's currently running.
Request:
POST /control/dhcp/reset
Response:
200 OK
TLS
API: Get TLS configuration
Request:
GET /control/tls/status
Response:
200 OK
{
"enabled":true,
"server_name":"...",
"port_https":443,
"port_dns_over_tls":853,
"certificate_chain":"...",
"private_key":"...",
"certificate_path":"...",
"private_key_path":"..."
"subject":"CN=...",
"issuer":"CN=...",
"not_before":"2019-03-19T08:23:45Z",
"not_after":"2029-03-16T08:23:45Z",
"dns_names":null,
"key_type":"RSA",
"valid_cert":true,
"valid_key":true,
"valid_chain":false,
"valid_pair":true,
"warning_validation":"Your certificate does not verify: x509: certificate signed by unknown authority"
}
API: Set TLS configuration
Request:
POST /control/tls/configure
{
"enabled":true,
"server_name":"hostname",
"force_https":false,
"port_https":443,
"port_dns_over_tls":853,
"certificate_chain":"...",
"private_key":"...",
"certificate_path":"...", // if set, certificate_chain must be empty
"private_key_path":"..." // if set, private_key must be empty
}
Response:
200 OK
Device Names and Per-client Settings
When a client requests information from DNS server, he's identified by IP address. Administrator can set a name for a client with a known IP and also override global settings for this client. The name is used to improve readability of DNS logs: client's name is shown in UI next to its IP address. The names are loaded from 3 sources:
- automatically from "/etc/hosts" file. It's a list of
IP<->Nameentries which is loaded once on AGH startup from "/etc/hosts" file. - automatically using rDNS. It's a list of
IP<->Nameentries which is added in runtime using rDNS mechanism when a client first makes a DNS request. - manually configured via UI. It's a list of client's names and their settings which is loaded from configuration file and stored on disk.
Per-client settings
UI provides means to manage the list of known clients (List/Add/Update/Delete) and their settings. These settings are stored in configuration file as an array of objects.
Notes:
-
name,ipandmacvalues are unique. -
If
macis set and DHCP server is enabled, IP is taken from DHCP lease table. -
If
use_global_settingsis true, then DNS responses for this client are processed and filtered using global settings. -
If
use_global_settingsis false, then the client-specific settings are used to override (enable or disable) global settings. -
If
use_global_blocked_servicesis false, then the client-specific settings are used to override (enable or disable) global Blocked Services settings.
Get list of clients
Request:
GET /control/clients
Response:
200 OK
{
clients: [
{
name: "client1"
ids: ["...", ...] // IP, CIDR or MAC
tags: ["...", ...]
use_global_settings: true
filtering_enabled: false
parental_enabled: false
safebrowsing_enabled: false
safesearch_enabled: false
use_global_blocked_services: true
blocked_services: [ "name1", ... ]
whois_info: {
key: "value"
...
}
upstreams: ["upstream1", ...]
}
]
auto_clients: [
{
name: "host"
ip: "..."
source: "etc/hosts" || "rDNS"
whois_info: {
key: "value"
...
}
}
]
supported_tags: ["...", ...]
}
Supported keys for whois_info: orgname, country, city.
Add client
Request:
POST /control/clients/add
{
name: "client1"
ids: ["...", ...] // IP, CIDR or MAC
tags: ["...", ...]
use_global_settings: true
filtering_enabled: false
parental_enabled: false
safebrowsing_enabled: false
safesearch_enabled: false
use_global_blocked_services: true
blocked_services: [ "name1", ... ]
upstreams: ["upstream1", ...]
}
Response:
200 OK
Error response (Client already exists):
400
Update client
Request:
POST /control/clients/update
{
name: "client1"
data: {
name: "client1"
ids: ["...", ...] // IP, CIDR or MAC
tags: ["...", ...]
use_global_settings: true
filtering_enabled: false
parental_enabled: false
safebrowsing_enabled: false
safesearch_enabled: false
use_global_blocked_services: true
blocked_services: [ "name1", ... ]
upstreams: ["upstream1", ...]
}
}
Response:
200 OK
Error response (Client not found):
400
Delete client
Request:
POST /control/clients/delete
{
name: "client1"
}
Response:
200 OK
Error response (Client not found):
400
API: Find clients by IP
This method returns the list of clients (manual and auto-clients) matching the IP list.
For auto-clients only name, ids and whois_info fields are set. Other fields are empty.
Request:
GET /control/clients/find?ip0=...&ip1=...&ip2=...
Response:
200 OK
[
{
"1.2.3.4": {
name: "client1"
ids: ["...", ...] // IP, CIDR or MAC
use_global_settings: true
filtering_enabled: false
parental_enabled: false
safebrowsing_enabled: false
safesearch_enabled: false
use_global_blocked_services: true
blocked_services: [ "name1", ... ]
whois_info: {
key: "value"
...
}
}
}
...
]
DNS general settings
API: Get DNS general settings
Request:
GET /control/dns_info
Response:
200 OK
{
"upstream_dns": ["tls://...", ...],
"bootstrap_dns": ["1.2.3.4", ...],
"protection_enabled": true | false,
"ratelimit": 1234,
"blocking_mode": "default" | "nxdomain" | "null_ip" | "custom_ip",
"blocking_ipv4": "1.2.3.4",
"blocking_ipv6": "1:2:3::4",
"edns_cs_enabled": true | false,
"dnssec_enabled": true | false
"disable_ipv6": true | false,
"upstream_mode": "" | "parallel" | "fastest_addr"
"cache_size": 1234, // in bytes
"cache_ttl_min": 1234, // in seconds
"cache_ttl_max": 1234, // in seconds
}
API: Set DNS general settings
Request:
POST /control/dns_config
{
"upstream_dns": ["tls://...", ...],
"bootstrap_dns": ["1.2.3.4", ...],
"protection_enabled": true | false,
"ratelimit": 1234,
"blocking_mode": "default" | "nxdomain" | "null_ip" | "custom_ip",
"blocking_ipv4": "1.2.3.4",
"blocking_ipv6": "1:2:3::4",
"edns_cs_enabled": true | false,
"dnssec_enabled": true | false
"disable_ipv6": true | false,
"upstream_mode": "" | "parallel" | "fastest_addr"
"cache_size": 1234, // in bytes
"cache_ttl_min": 1234, // in seconds
"cache_ttl_max": 1234, // in seconds
}
Response:
200 OK
blocking_mode:
- default: Respond with NXDOMAIN when blocked by Adblock-style rule; respond with the IP address specified in the rule when blocked by /etc/hosts-style rule
- NXDOMAIN: Respond with NXDOMAIN code
- Null IP: Respond with zero IP address (0.0.0.0 for A; :: for AAAA)
- Custom IP: Respond with a manually set IP address
blocking_ipv4 and blocking_ipv6 values are active when blocking_mode is set to custom_ip.
DNS access settings
There are low-level settings that can block undesired DNS requests. "Blocking" means not responding to request.
There are 3 types of access settings:
- allowed_clients: Only these clients are allowed to make DNS requests.
- disallowed_clients: These clients are not allowed to make DNS requests.
- blocked_hosts: These hosts are not allowed to be resolved by a DNS request.
List access settings
Request:
GET /control/access/list
Response:
200 OK
{
allowed_clients: ["127.0.0.1", ...]
disallowed_clients: ["127.0.0.1", ...]
blocked_hosts: ["host.com", ...] // host name or a wildcard
}
Set access settings
Request:
POST /control/access/set
{
allowed_clients: ["127.0.0.1", ...]
disallowed_clients: ["127.0.0.1", ...]
blocked_hosts: ["host.com", ...]
}
Response:
200 OK
Rewrites
This section allows the administrator to easily configure custom DNS response for a specific domain name. A, AAAA and CNAME records are supported.
Syntax:
key -> value
where key is a host name or a wild card that matches Question in DNS request
and value is either:
- IPv4 address: use this IP in A response
- IPv6 address: use this IP in AAAA response
- canonical name: add CNAME record
- "": CNAME exception - pass request to upstream
- "A": A exception - pass A request to upstream
- "AAAA": AAAA exception - pass AAAA request to upstream
Example: A record
host.com -> 1.2.3.4
Response:
A:
A = 1.2.3.4
AAAA:
<empty>
Example: AAAA record
host.com -> ::1
Response:
A:
<empty>
AAAA:
AAAA = ::1
Example: CNAME record
sub.host.com -> host.com
Response:
A:
CNAME = host.com
A = <IPv4 address of host.com>
AAAA:
CNAME = host.com
AAAA = <IPv6 address of host.com>
Example: CNAME+A records
sub.host.com -> host.com
host.com -> 1.2.3.4
Response:
A:
CNAME = host.com
A = 1.2.3.4
AAAA:
CNAME = host.com
Example: Wildcard CNAME+A record with CNAME exception
*.host.com -> 1.2.3.4
pass.host.com -> pass.host.com
Response to my.host.com:
A:
A = 1.2.3.4
AAAA:
<empty>
Response to pass.host.com:
A:
A = <IPv4 address of pass.host.com>
AAAA:
AAAA = <IPv6 address of pass.host.com>
Example: A record with AAAA exception
host.com -> 1.2.3.4
host.com -> AAAA
Response:
A:
A = 1.2.3.4
AAAA:
AAAA = <IPv6 address of host.com>
Example: pass A only
host.com -> A
Response:
A:
A = <IPv4 address of host.com>
AAAA:
<empty>
API: List rewrite entries
Request:
GET /control/rewrite/list
Response:
200 OK
[
{
domain: "..."
answer: "..."
}
...
]
domain can be an exact host name (www.host.com) or a wildcard (*.host.com).
API: Add a rewrite entry
Request:
POST /control/rewrite/add
{
domain: "..."
answer: "..." // "1.2.3.4" (A) || "::1" (AAAA) || "hostname" (CNAME)
}
Response:
200 OK
API: Remove a rewrite entry
Request:
POST /control/rewrite/delete
{
domain: "..."
answer: "..."
}
Response:
200 OK
Services Filter
Allows to quickly block popular sites globally or for specific client only.
UI manages these settings via global or per-client API.
UI and server have the same list of the services supported and this list must always be in synchronization.
UI code also contains icons for each service: client/src/components/ui/Icons.js.
How it works:
- UI presents the list of services which user may want to block
- Admin clicks on the checkboxes in front of the services to block and presses Save
- UI sends
Set blocked services listorUpdate clientmessage - Server updates the internal configuration
- When a user sends a DNS request for a host which is blocked by these settings, he won't receive its IP address
- Query log will show that this request was blocked by "Blocked services"
Internally, all supported services are stored as a map:
service name -> list of rules
API: Get blocked services list
Request:
GET /control/blocked_services/list
Response:
200 OK
[ "name1", ... ]
API: Set blocked services list
Request:
POST /control/blocked_services/set
[ "name1", ... ]
Response:
200 OK
Statistics
Load (main thread): . Load data from the last bucket from DB for the current hour
Runtime (DNS worker threads): . Update current unit
Runtime (goroutine): . Periodically check that current unit should be flushed to file (when the current hour changes) . If so, flush it, allocate a new empty unit
Runtime (HTTP worker threads): . To respond to "Get statistics" API request we: . load all units from file . load current unit . process data from all loaded units: . sum up data for "total counters" output values . add value into "per time unit counters" output arrays . aggregate data for "top_" output arrays; sort in descending order
Unload (main thread): . Flush current unit to file
API: Get statistics data
Request:
GET /control/stats
Response:
200 OK
{
time_units: hours | days
// total counters:
num_dns_queries: 123
num_blocked_filtering: 123
num_replaced_safebrowsing: 123
num_replaced_safesearch: 123
num_replaced_parental: 123
avg_processing_time: 123.123
// per time unit counters
dns_queries: [123, ...]
blocked_filtering: [123, ...]
replaced_parental: [123, ...]
replaced_safebrowsing: [123, ...]
top_queried_domains: [
{host: 123},
...
]
top_blocked_domains: [
{host: 123},
...
]
top_clients: [
{IP: 123},
...
]
}
API: Clear statistics data
Request:
POST /control/stats_reset
Response:
200 OK
API: Set statistics parameters
Request:
POST /control/stats_config
{
"interval": 1 | 7 | 30 | 90
}
Response:
200 OK
API: Get statistics parameters
Request:
GET /control/stats_info
Response:
200 OK
{
"interval": 1 | 7 | 30 | 90
}
Query logs
When a new DNS request is received and processed, we store information about this event in "query log". It is a file on disk in JSON format:
{
"IP":"127.0.0.1", // client IP
"T":"...", // response time
"QH":"...", // target host name without the last dot
"QT":"...", // question type
"QC":"...", // question class
"CP":"" | "doh", // client connection protocol
"Answer":"base64 data",
"OrigAnswer":"base64 data",
"Result":{
"IsFiltered":true,
"Reason":3,
"Rule":"...",
"FilterID":1,
},
"Elapsed":12345,
"Upstream":"...",
}
Adding new data
First, new data is stored in a memory region. When this array is filled to a particular amount of entries (e.g. 5000), we flush this data to a file and clear the array.
Getting data
When UI asks for data from query log (see "API: Get query log"), server reads the newest entries from memory array and the file. The maximum number of items returned per one request is limited by configuration.
Removing old data
We store data for a limited amount of time - the log file is automatically rotated.
API: Get query log
Request:
GET /control/querylog
?older_than=2006-01-02T15:04:05.999999999Z07:00
&search=...
&response_status="..."
older_than setting is used for paging. UI uses an empty value for older_than on the first request and gets the latest log entries. To get the older entries, UI sets older_than to the oldest value from the server's response.
If search settings are set, server returns only entries that match the specified request.
search:
match by domain name or client IP address.
The server matches substrings by default: e.g. adguard.com matches www.adguard.com.
Strict matching can be enabled by enclosing the value in double quotes: e.g. "adguard.com" matches adguard.com but doesn't match www.adguard.com.
response_status:
- all
- filtered - all kinds of filtering
- blocked - blocked or blocked service
- blocked_safebrowsing - blocked by safebrowsing
- blocked_parental - blocked by parental control
- whitelisted - whitelisted
- rewritten - all kinds of rewrites
- safe_search - enforced safe search
- processed - not blocked, not white-listed entries
Response:
{
"oldest":"2006-01-02T15:04:05.999999999Z07:00"
"data":[
{
"answer":[
{
"ttl":10,
"type":"AAAA",
"value":"::"
}
...
],
"original_answer":[ // Answer from upstream server (optional)
{
"type":"AAAA",
"value":"::"
}
...
],
"upstream":"...", // Upstream URL starting with tcp://, tls://, https://, or with an IP address
"answer_dnssec": true,
"client":"127.0.0.1",
"client_proto": "" (plain) | "doh" | "dot",
"elapsedMs":"0.098403",
"filterId":1,
"question":{
"class":"IN",
"host":"doubleclick.net",
"type":"AAAA"
},
"reason":"FilteredBlackList",
"rule":"||doubleclick.net^",
"service_name": "...", // set if reason=FilteredBlockedService
"status":"NOERROR",
"time":"2006-01-02T15:04:05.999999999Z07:00"
}
...
]
}
The most recent entries are at the top of list.
If there are no more older entries, "oldest":"" is returned.
API: Set querylog parameters
Request:
POST /control/querylog_config
{
"enabled": true | false
"interval": 1 | 7 | 30 | 90
"anonymize_client_ip": true | false // anonymize clients' IP addresses
}
Response:
200 OK
anonymize_client_ip:
- New log entries written to a log file will contain modified client IP addresses. Note that there's no way to obtain the full IP address later for these entries.
GET /control/querylogresponse data will contain modified client IP addresses (masked /24 or /112).- Searching by client IP won't work for the previously stored entries.
How anonymize_client_ip affects Stats:
- After AGH restart, new stats entries will contain modified client IP addresses.
- Existing entries are not affected.
API: Get querylog parameters
Request:
GET /control/querylog_info
Response:
200 OK
{
"enabled": true | false
"interval": 1 | 7 | 30 | 90
"anonymize_client_ip": true | false
}
Filtering
This is how DNS requests and responses are filtered by AGH:
- 'dnsproxy' module receives DNS request from client and passes control to AGH
- AGH applies filtering logic to the host name in DNS Question:
- process Rewrite rules. Can set CNAME and a list of IP addresses.
- process /etc/hosts entries. Can set a list of IP addresses or a hostname (for PTR requests).
- match host name against filtering lists
- match host name against blocked services rules
- process SafeSearch rules
- request SafeBrowsing & ParentalControl services and process their response
- If the handlers above create a successful result that can be immediately sent to a client, it's passed back to 'dnsproxy' module
- Otherwise, AGH passes the DNS request to an upstream server via 'dnsproxy' module
- After 'dnsproxy' module has received a response from an upstream server, it passes control back to AGH
- If the filtering logic for DNS request returned a 'whitelist' flag, AGH passes the response to a client
- Otherwise, AGH applies filtering logic to each DNS record in response:
- For CNAME records, the target name is matched against filtering lists (ignoring 'whitelist' rules)
- For A and AAAA records, the IP address is matched against filtering lists (ignoring 'whitelist' rules)
Filters update mechanism
Filters can be updated either manually by request from UI or automatically. Auto-update interval can be configured in UI. If it is 0, auto-update is disabled. When the last modification date of filter files is older than auto-update interval, auto-update procedure is started. If an enabled filter file doesn't exist, it's downloaded on application startup. This includes the case when installation wizard is completed and there are no filter files yet. When auto-update time comes, server starts the update procedure by downloading filter files. After new filter files are in place, it restarts DNS filtering module with new rules. Only filters that are enabled by configuration can be updated. As a result of the update procedure, all enabled filter files are written to disk, refreshed (their last modification date is equal to the current time) and loaded.
API: Get filtering parameters
Request:
GET /control/filtering/status
Response:
200 OK
{
"enabled": true | false
"interval": 0 | 1 | 12 | 1*24 || 3*24 || 7*24
"filters":[
{
"id":1
"enabled":true,
"url":"https://...",
"name":"...",
"rules_count":1234,
"last_updated":"2019-09-04T18:29:30+00:00",
}
...
],
"whitelist_filters":[
{
"id":1
"enabled":true,
"url":"https://...",
"name":"...",
"rules_count":1234,
"last_updated":"2019-09-04T18:29:30+00:00",
}
...
],
"user_rules":["...", ...]
}
For both arrays filters and whitelist_filters there are unique values: id, url.
ID for each filter is assigned by Server - it's used for file names.
API: Set filtering parameters
Request:
POST /control/filtering/config
{
"enabled": true | false
"interval": 0 | 1 | 12 | 1*24 || 3*24 || 7*24
}
Response:
200 OK
API: Refresh filters
Request:
POST /control/filtering/refresh
{
"whitelist": true
}
Response:
200 OK
{
"updated": 123 // number of filters updated
}
API: Add Filter
Request:
POST /control/filtering/add_url
{
"name": "..."
"url": "..." // URL or an absolute file path
"whitelist": true
}
Response:
200 OK
API: Set URL parameters
Request:
POST /control/filtering/set_url
{
"url": "..."
"whitelist": true
"data": {
"name": "..."
"url": "..."
"enabled": true | false
}
}
Response:
200 OK
API: Delete URL
Request:
POST /control/filtering/remove_url
{
"url": "..."
"whitelist": true
}
Response:
200 OK
API: Domain Check
Check if host name is filtered.
Request:
GET /control/filtering/check_host?name=hostname
Response:
200 OK
{
"reason":"FilteredBlackList",
"filter_id":1,
"rule":"||doubleclick.net^",
"service_name": "...", // set if reason=FilteredBlockedService
// if reason=ReasonRewrite:
"cname": "...",
"ip_addrs": ["1.2.3.4", ...],
}
Log-in page
After user completes the steps of installation wizard, he must log in into dashboard using his name and password. After user successfully logs in, he gets the Cookie which allows the server to authenticate him next time without password. After the Cookie is expired, user needs to perform log-in operation again.
Requests to / or /index.html without a proper Cookie get redirected to Log-In page with prompt for name and password. The server responds with 403 to all other requests (including all API methods) without a proper Cookie.
YAML configuration:
users:
- name: "..."
password: "..." // bcrypt hash
...
Session DB file:
session="..." user=name expire=123456
...
Session data is SHA(random()+name+password). Expiration time is UNIX time when cookie gets expired.
Any request to server must come with Cookie header:
GET /...
Cookie: session=...
If not authenticated, server sends a redirect response:
302 Found
Location: /login.html
Reset password
There is no mechanism to reset the password. Instead, the administrator must use htpasswd utility to generate a new hash:
htpasswd -B -n -b username password
It will print username:<HASH> to the terminal. <HASH> value may be used in AGH YAML configuration file as a value to password setting:
users:
- name: "..."
password: <HASH>
API: Log in
Perform a log-in operation for administrator. Server generates a session for this name+password pair, stores it in file. UI needs to perform all requests with this value inside Cookie HTTP header.
Request:
POST /control/login
{
name: "..."
password: "..."
}
Response:
200 OK
Set-Cookie: session=...; Expires=Wed, 09 Jun 2021 10:18:14 GMT; Path=/; HttpOnly
API: Log out
Perform a log-out operation for administrator. Server removes the session from its DB and sets an expired cookie value.
Request:
GET /control/logout
Response:
302 Found
Location: /login.html
Set-Cookie: session=...; Expires=Thu, 01 Jan 1970 00:00:00 GMT
API: Get current user info
Request:
GET /control/profile
Response:
200 OK
{
"name":"..."
}
If no client is configured then authentication is disabled and server sends an empty response.

