This website requires JavaScript.
Explore
Help
Sign In
a
/
badguardhome
Watch
1
Star
0
Fork
0
You've already forked badguardhome
Code
Issues
Pull Requests
Projects
Releases
Wiki
Activity
3f1b71fdf3
badguardhome
/
doc
/
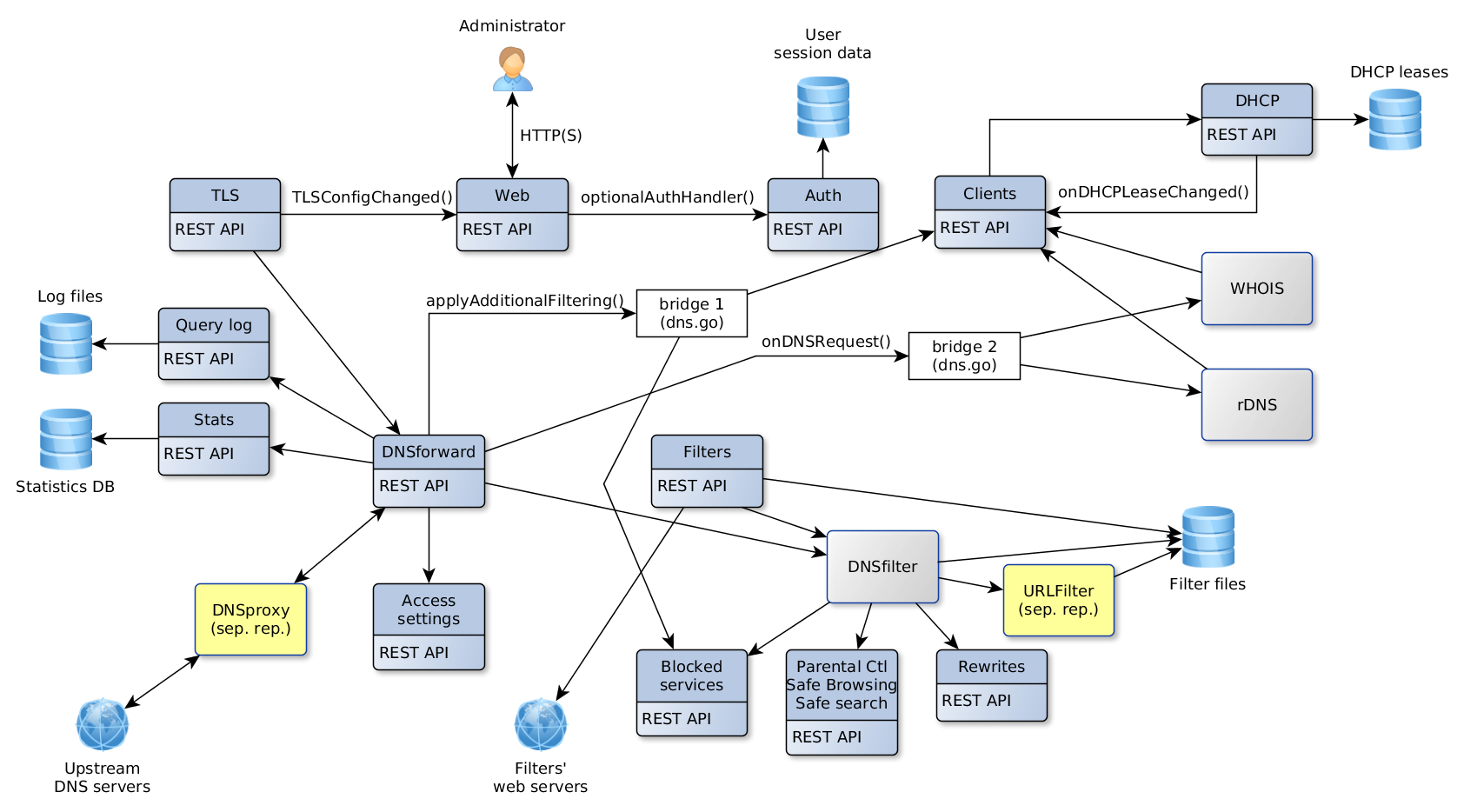
agh-arch.png
Simon Zolin
360ee3e392
* tech doc: update architecture picture
2020-03-17 18:36:10 +03:00
187 KiB
1684x934px
Raw
History